GTA2 Game Hunter
Re: GTA2 Game Hunter v1.5 - work in progress
Hey Sektor,
Here's what GTA2 11.2b14 looks like on my setup:
Here's what GTA2 11.2b14 looks like on my setup:
Re: GTA2 Game Hunter v1.5 - work in progress
I made some small changes today.
- irc.gtanet.com is now the default and only server
- Audio files are created for any map that uses a custom style file
- Salamander
- Janitor

- Posts: 143
- Joined: 01 Apr 2009, 20:38
- GH nick: Salamander
KingSalamander
Sally
[00] - Contact:
Re: GTA2 Game Hunter v1.5 - work in progress
Great! GTA2 was released worldwide on October 27. We had a longish discussion about this on IRC, dunno if you were around, but it seems there is no hard evidence to support any of the many conflicting release dates, so we just chose the 27th as it seemed to be the most popular one. Perhaps a good day to release the new GH?
-
BenMillard
- Immortal
- Posts: 890
- Joined: 16 May 2009, 06:14
- GH nick: BenMillard
- Location: London, UK
- Contact:
Re: GTA2 Game Hunter v1.5 - work in progress
Did the release of GH1.5 happen? The GTA2 Game Hunter download page only seems to list 1.491.
GTA5 Race, DM & Capture | GTA2 Levels & Coding | GTA2 YouTube Videos
Gran Turismo 6 custom track club(Sign in with PSN details, then follow link again.)
Gran Turismo 6 custom track club(Sign in with PSN details, then follow link again.)
Re: GTA2 Game Hunter v1.5 - work in progress
I haven't released it yet. GH will be 5 years old on the 24th of January, 2010. I'll try to get a public beta ready soon. It would be nice to have a stable version for GH's birthday.
Re: GTA2 Game Hunter v1.5 - work in progress
I added beta 28 to the first post. It's far from ready but it works fine for the games I play against Vike. I haven't put it in a installer yet, so it will likely complain about missing files if you haven't installed the previous GH.
Re: GTA2 Game Hunter v1.5 - work in progress
2009-12-27 beta 29:
- Your country code is now fetched from http://geoloc.daiguo.com/?self
- If your GTA2 player name is blank then it is set to your GH nick
- Moved timestamp checkbox from settings screen to custom theme screen
- Added some code to help find a flag bug
- Your country code is now fetched from http://geoloc.daiguo.com/?self
- If your GTA2 player name is blank then it is set to your GH nick
- Moved timestamp checkbox from settings screen to custom theme screen
- Added some code to help find a flag bug
-
BenMillard
- Immortal
- Posts: 890
- Joined: 16 May 2009, 06:14
- GH nick: BenMillard
- Location: London, UK
- Contact:
Re: GTA2 Game Hunter v1.5 - work in progress
I think it would be worth giving GH1.5 a tiny bit of logic for gta2.exe swapping. So people can swap between 1.5 and 1.4x without having to backup and copy files so much.
You might say "but they could write a batch file to do that". Sure, but it would be less effort overall if GH 1.5 did this.
As for swapping the .mmp files...I guess GH1.5 could look for a tempMMP folder and copy everything in it to the data folder? Then, when you go back to 1.4x, that will move them back to tempMMP as if you'd just installed some new levels.
You might say "but they could write a batch file to do that". Sure, but it would be less effort overall if GH 1.5 did this.
As for swapping the .mmp files...I guess GH1.5 could look for a tempMMP folder and copy everything in it to the data folder? Then, when you go back to 1.4x, that will move them back to tempMMP as if you'd just installed some new levels.
GTA5 Race, DM & Capture | GTA2 Levels & Coding | GTA2 YouTube Videos
Gran Turismo 6 custom track club(Sign in with PSN details, then follow link again.)
Gran Turismo 6 custom track club(Sign in with PSN details, then follow link again.)
Re: GTA2 Game Hunter v1.5 - work in progress
I will make 1.5 install the 11.2 exe if it's found (might include it with the installer for early versions). The released version already moves all of the MMP files out of tempMMP.
Re: GTA2 Game Hunter v1.5 - work in progress
2009-12-28 beta 30
- Chat history is only scrolled if scrollbar is at the bottom (polite scroll)
- If you entered the wrong password for a nick then your nick is renamed with a random number on the end
- Topic width is now adjusted when resizing the window and switching tabs
- Disabled some IRC commands that weren't properly supported
- Chat history is only scrolled if scrollbar is at the bottom (polite scroll)
- If you entered the wrong password for a nick then your nick is renamed with a random number on the end
- Topic width is now adjusted when resizing the window and switching tabs
- Disabled some IRC commands that weren't properly supported
-
Razor
- Lunatic

- Posts: 456
- Joined: 19 Jul 2008, 14:14
- GH nick: Razor, R
- Location: Poland / Szczecin
- Contact:
Re: GTA2 Game Hunter v1.5 - work in progress
"Disabled some IRC commands that weren't properly supported"
gimme example
gimme example
- Gustavob
- Immortal
- Posts: 407
- Joined: 18 May 2009, 21:40
- GH nick: Gustavob
|Gustavob| - Location: Nowhere.
- Contact:
Re: GTA2 Game Hunter v1.5 - work in progress
I have a Serbia flag here. Maybe you can add it:Todo list wrote: - Add Serbia .rs flag
You just lost the game.
- Gustavob
- Immortal
- Posts: 407
- Joined: 18 May 2009, 21:40
- GH nick: Gustavob
|Gustavob| - Location: Nowhere.
- Contact:
Re: GTA2 Game Hunter v1.5 - work in progress
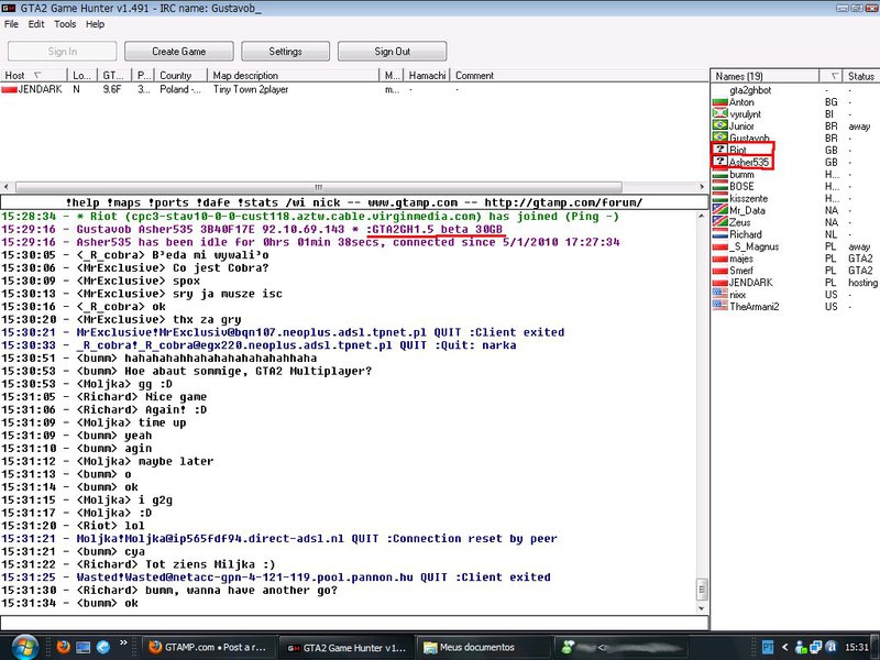
I found a bug in it: players from United Kingdom has their flags detected as GB (Great Britain) from http://geoloc.daiguo.com/?self, and their flags appear like this in GH:
As you can see, they were using GH 1.5, and their flags were appearing corrupted. So, or you can make GH set flag to UK when detected as GB or set a GB flag with UK flag displaying.
As you can see, they were using GH 1.5, and their flags were appearing corrupted. So, or you can make GH set flag to UK when detected as GB or set a GB flag with UK flag displaying.
You just lost the game.
Re: GTA2 Game Hunter v1.5 - work in progress
Thanks, I didn't notice that.
Re: GTA2 Game Hunter v1.5 - work in progress
Beta 31
- If cc is detected as GB then cc is set to UK
- Disabled audio file creation for custom style files since GTA2 v11.3 will use the default audio files if no custom ones are found
- Buttons use Microsoft Sans Serif instead of MS Sans Serif
- Tab order changed.
- If cc is detected as GB then cc is set to UK
- Disabled audio file creation for custom style files since GTA2 v11.3 will use the default audio files if no custom ones are found
- Buttons use Microsoft Sans Serif instead of MS Sans Serif
- Tab order changed.
Re: GTA2 Game Hunter v1.5 - work in progress
Sektor. Why you prefer Microsoft Sans Serif for Tahoma?
Tahoma is much nicer.
Any particular reason for that?
Tahoma is much nicer.
Any particular reason for that?
Always wear safety glasses while programming.
Re: GTA2 Game Hunter v1.5 - work in progress
I don't really care. Ben Millard requested it and he seems to be the expert on that kind of thing.
-
MrExclusive
- Mugger

- Posts: 16
- Joined: 10 May 2009, 03:29
Re: GTA2 Game Hunter v1.5 - work in progress
I've got a suggestion to the TABS where we can talk with each other. There should be hotkeyes which would allow us to switch between TABS and close them whenever we want using "Esc" on the certain tab. For example when I'm talking with 4 users I could be able to switch TABS fast (for example for keyes assigned: F1-main chat, F2-first interlocutor, F3- second interlocutor, F4-third interlocutor, F5-fourth interlocutor etc. to F7 cause F8 is assigned to turn on GTA2 manager) without clicking on them cause it's awkward.
Re: GTA2 Game Hunter v1.5 - work in progress
Tab switching can already be done with ctrl/alt + a number from 1 to 9. Tab cycle with ctrl + tab, ctrl + shift + tab or alt + arrows.
Closing tabs will be added at some point but it's a pain having to reorder everything.
Closing tabs will be added at some point but it's a pain having to reorder everything.
-
BenMillard
- Immortal
- Posts: 890
- Joined: 16 May 2009, 06:14
- GH nick: BenMillard
- Location: London, UK
- Contact:
Re: GTA2 Game Hunter v1.5 - work in progress
Tab Shortcuts
GH follows the best ones used by web browsers. Alt+Number is not used by any web browser, I think Sektor added it because some IRC client uses Alt instead of Ctrl. (Ctrl is more consistent with the native Ctrl+Tab and Ctrl+Shift+Tab shortcuts.)
Function keys would be harder to use and inconsistent with Windows in general.
No Formatting in Chats!
The chat text is easier to read without having bold, italic or underline. Especially if you're using FixedSys. Which nobody should be, since it's almost illegible!
Standard Windows XP Fonts
Microsoft Sans Serif is the updated version of MS Sans Serif and is the standard font for Windows XP UI. The main chat should be Arial by default, to follow Windows XP standards. (That's why Internet Explorer, Outlook, Windows/MSN/Live Messenger and the various Office programs use Arial by default for the content of documents in XP.)
GTA2 and GH are for systems way before the radical re-styling of Vista and Windows 7. Most players use XP, from my research into GHBM. So the conventions of Windows XP are the most appropriate for GH.
An Alternative Strategy
There is a MS Shell Dlg pseudo-font and a newer MS Shell Dlg 2. Fortunately, these change with the available fonts on the system, the standards for that system, the Regional Settings and suchlike. Very useful, in theory.
Unfortunately, they only map to one font and this may be more "special" font than run-of-the-mill controls use as standard. For example, icon captions on the desktop might use Tahoma and title bars might use Trebuchet MS, so it might end up being Tahoma. Normal buttons, checkboxes and lists use Microsoft Sans Serif, not Tahoma.
As such, these pseudo-fonts are a nice idea in theory, but it's probably best to set fonts directly.
Ideally, GH would inherit the settings from your current theme. If you used a standard theme, you get standard fonts. If you use a custom theme, you get those fonts. (And colours, scrollbar widths, whatever...) But that's a lot of work when all standard themes and many custom themes stick with the tried-and-tested standard fonts.
GH follows the best ones used by web browsers. Alt+Number is not used by any web browser, I think Sektor added it because some IRC client uses Alt instead of Ctrl. (Ctrl is more consistent with the native Ctrl+Tab and Ctrl+Shift+Tab shortcuts.)
Function keys would be harder to use and inconsistent with Windows in general.
No Formatting in Chats!
The chat text is easier to read without having bold, italic or underline. Especially if you're using FixedSys. Which nobody should be, since it's almost illegible!
Standard Windows XP Fonts
Microsoft Sans Serif is the updated version of MS Sans Serif and is the standard font for Windows XP UI. The main chat should be Arial by default, to follow Windows XP standards. (That's why Internet Explorer, Outlook, Windows/MSN/Live Messenger and the various Office programs use Arial by default for the content of documents in XP.)
GTA2 and GH are for systems way before the radical re-styling of Vista and Windows 7. Most players use XP, from my research into GHBM. So the conventions of Windows XP are the most appropriate for GH.
An Alternative Strategy
There is a MS Shell Dlg pseudo-font and a newer MS Shell Dlg 2. Fortunately, these change with the available fonts on the system, the standards for that system, the Regional Settings and suchlike. Very useful, in theory.
Unfortunately, they only map to one font and this may be more "special" font than run-of-the-mill controls use as standard. For example, icon captions on the desktop might use Tahoma and title bars might use Trebuchet MS, so it might end up being Tahoma. Normal buttons, checkboxes and lists use Microsoft Sans Serif, not Tahoma.
As such, these pseudo-fonts are a nice idea in theory, but it's probably best to set fonts directly.
Ideally, GH would inherit the settings from your current theme. If you used a standard theme, you get standard fonts. If you use a custom theme, you get those fonts. (And colours, scrollbar widths, whatever...) But that's a lot of work when all standard themes and many custom themes stick with the tried-and-tested standard fonts.
GTA5 Race, DM & Capture | GTA2 Levels & Coding | GTA2 YouTube Videos
Gran Turismo 6 custom track club(Sign in with PSN details, then follow link again.)
Gran Turismo 6 custom track club(Sign in with PSN details, then follow link again.)

